Connect Deployment Operator
The Connect Deployment Operator manages Connect deployables as Kubernetes objects.
It supports two Custom Resource Definitions (CRDs): ConnectServiceAccount for managing Connect Service Accounts and ConnectDeploymentSet for managing a collection of Connect deployables including integration flows, resource, secrets, flow accesses and service accounts.
Deploy GridOS Connect Service Accounts
The Connect Deployment Operator supports managing Service Accounts in Kubernetes by using the ConnectServiceAccount Custom Resource Definition (CRD).
The service account properties are stored in a Kubernetes Secret, including generated credentials for the BasicAuthentication and ApiKey credential types.
ConnectServiceAccount CR Example
The following is an example of a ConnectServiceAccount custom resource in Kubernetes:
apiVersion: connect.gridos.com/v1
kind: ConnectServiceAccount
metadata:
name: your-service-account
namespace: foundation-env-default
spec:
organizationId: gridos
userName: test-user
credentialsType: BasicAuthentication
serviceAccountSecretRef:
name: your-service-account-secret
ConnectServiceAccount CR Configuration
The following specification properties are required when creating a ConnectServiceAccount custom resource:
-
organizationId: The ID of the organization that the deployment belongs to.
-
userName: The username associated with the Connect service account. This value must be unique within the Connect organization.
-
credentialsType: The authentication supported by the Connect service account. Supported values are
BasicAuthentication,ApiKey,Poller,mTLS, andOIDC. -
serviceAccountSecretRef: A reference to the Kubernetes Secret where the Connect service account details are stored after the resource is created.
The Secret contains all specification properties defined on this custom resource, along with the
serviceAccountIdassigned by Connect during creation. Depending on the selectedcredentialsType, the Secret also includes additional fields:-
For
BasicAuthentication:password- The generated password for the service account. -
For
ApiKey:apiKey- The generated API key for the service account.
Once the service account has been reconciled, the current Secret reference is stored in the status subresource under the property
status.lastServiceAccountSecretRef. When the operator detects a change toserviceAccountSecretRef, it automatically moves the Secret to the new location. -
The following specification properties are optional:
-
jwtClaimsMatchJsoniqScript: A JSONiq script used to match JWT claims. This property is required when
credentialsTypeis set toOIDCand is ignored for all other credential types. -
credentialResetId: An identifier that can be updated to trigger regeneration of credentials for Connect service accounts that use
BasicAuthenticationorApiKey.Once the service account has been reconciled, the current value is stored in the status subresource under the property
status.lastCredentialResetId. When the operator detects a change to this value, it triggers a credential reset in Connect and updates the associated Kubernetes Secret with the new credentials. The default value isinit.The ConnectServiceAccount custom resource results in the creation of a new Connect service account only if a service account with the specified
userNameandorganizationIddoes not already exist in Connect.
The operator sets the following standard Kubernetes status conditions (metav1.Condition) on the resource to reflect reconciliation state:-
The
Readycondition is set toTruewith the reasonReconciledwhen the Connect service account is confirmed to exist and the Kubernetes Secret referenced byserviceAccountSecretRefis confirmed to exist. -
While reconciliation is in progress, the
Readycondition is set toFalsewith the reasonReconciling. -
If reconciliation fails, the
Readycondition is set toFalsewith the reasonReconciliationFailed.
-
Tooling such as Argo CD can observe these conditions through the status subresource to determine when the service account is available.
|
Service account reconciliation is one-way. When a Connect service account is managed through this custom resource, any manual changes made directly in the Connect Console or through the Connect management API are not reflected in the corresponding Connect Service Account Kubernetes resource. |
Deploy GridOS Connect Deployment Sets
The Connect Deployment Operator deploys versioned sets of Connect deployables through the ConnectDeploymentSet CRD.
A ConnectDeploymentSet references a deployment bundle, which may contain integration flows, Connect Resources, Connect Secrets, and flow access definitions.
The deployment set can also reference additional Kubernetes resources for integration flow configuration overrides, Connect Service Accounts, Connect Secrets, and decryption keys.
The deployment bundle is built with the SDK Deployer and is provided to the operator either as a ConfigMap or a container image.
ConnectDeploymentSet CR Example
-
Using a container image:
The following example shows a
ConnectDeploymentSetcustom resource that uses a deployment bundle provided as a container image:apiVersion: connect.gridos.com/v1 kind: ConnectDeploymentSet metadata: name: my-deployment-set namespace: foundation-env-default spec: organizationId: gridos environment: prod bundleImage: my-registry.example.com/my-deployment-bundle-image:1.0.0 flowConfigConfigMapRefs: - name: my-flow-config flowConfigSecretRefs: - name: my-flow-config-secrets serviceAccountRefs: - name: my-service-account connectSecretsRefs: - name: my-connect-secret flowsToDelete: - deprecated-flow resourcesToDelete: - deprecated-resource secretsToDelete: - deprecated-secret-key -
Using a ConfigMap:
The following example shows a
ConnectDeploymentSetcustom resource that uses a deployment bundle provided as a ConfigMap instead of a container image:apiVersion: connect.gridos.com/v1 kind: ConnectDeploymentSet metadata: name: my-deployment-set namespace: foundation-env-default spec: organizationId: gridos environment: prod bundleConfigMapRef: name: my-deployment-bundle
ConnectDeploymentSet CR Configuration
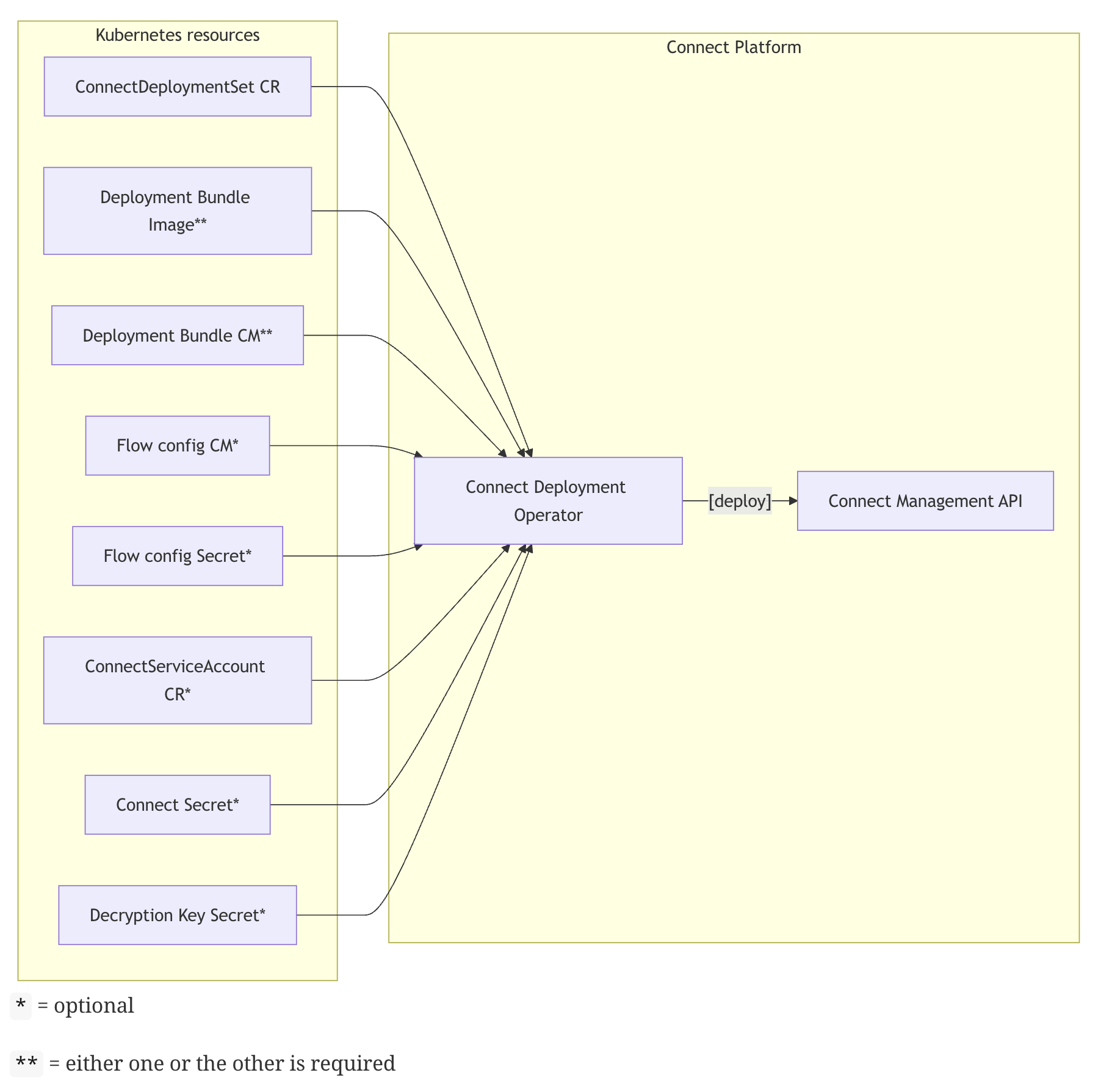
The following diagram shows how the Kubernetes resources feed into the Connect Deployment Operator, which deploys configurations to the Connect Management API.

The following specification properties are required when creating a ConnectDeploymentSet custom resource:
-
organizationId: The ID of the organization that the deployment belongs to. Corresponds to
ownerIdin the SDK Deployer directory layout. -
environment: The target environment for the deployment. Corresponds to
environmentin the SDK Deployer directory layout. -
bundleImage: The name of a container image that provides the deployment bundle ZIP at
/connect-deployment-bundle.zipand includescurlin the PATH. EitherbundleImageorbundleConfigMapRefis required; they are mutually exclusive. See Deployment Bundle Image. -
bundleConfigMapRef: A reference to a ConfigMap with a
binaryDataentry namedconnect-deployment-bundle.zipcontaining the base64-encoded deployment bundle. EitherbundleConfigMapReforbundleImageis required; they are mutually exclusive. See Deployment Bundle ConfigMap.
The following specification properties are optional:
-
bundleOrgIdAlias: An alias for the organization ID to use when extracting secrets, resources, and flows from the deployment bundle. If not specified, the operator uses the
organizationIdvalue. -
flowConfigConfigMapRefs: A list of references to ConfigMaps containing flow configuration overrides. See Flow Configuration Overrides.
-
flowConfigSecretRefs: A list of references to Kubernetes Secrets containing flow configuration overrides. See Flow Configuration Overrides.
-
serviceAccountRefs: A list of references to
ConnectServiceAccountresources that the deployment depends on. See Deploy GridOS Connect Service Accounts. -
connectSecretsRefs: A list of references to Kubernetes Secrets containing Connect Secrets specifications. See Connect Secrets.
-
flowsToDelete: A list of flow IDs to delete from the target environment. See Deployment Process.
-
resourcesToDelete: A list of resource identifiers for Connect Resources to delete from the target environment. See Deployment Process.
-
secretsToDelete: A list of secret keys for Connect Secrets to delete from the target environment. See Deployment Process.
-
decryptionKeySecretRef: A reference to a Kubernetes Secret containing a
decryption-keyentry. Used to decrypt Connect secret properties. See Decryption Key Secret. -
groups: Corresponds to the
groupsSDK Deployer parameter. -
flowPattern: Corresponds to the
flow-patternSDK Deployer parameter. -
resourcePattern: Corresponds to the
resource-patternSDK Deployer parameter. -
secretsPattern: Corresponds to the
secrets-patternSDK Deployer parameter.
|
Properties specified on the |
The operator sets the following standard Kubernetes status conditions (metav1.Condition) on the resource to reflect reconciliation state:
-
The
Readycondition is set toTruewhen all deployables are successfully deployed and all flows reportUpstatus. -
While reconciliation is in progress, the
Readycondition is set toFalsewith the reasonReconciling. -
If the deployment fails, the
Readycondition is set toFalsewith the reasonDeploymentFailed.
Tooling such as Argo CD can observe these conditions through the status subresource to determine when the deployments are available.
Deployment Bundle Provisioning
The deployment bundle ZIP file is created using the SDK Deployer and provided to the operator in one of two ways: as an Open Container Initiative (OCI) image or as a base64-encoded ConfigMap entry.
Deployment Bundle Image
An OCI container image provides the deployment bundle ZIP at /connect-deployment-bundle.zip and includes curl in the PATH.
-
The bundle ZIP file must have file permissions that allows all to read.
-
The
curlbinary must have file permissions that allows all to run.
The image is referenced from the ConnectDeploymentSet resource using the bundleImage property.
The operator creates a temporary job for the image, which posts the bundle to an internal operator endpoint. The endpoint is protected by a Universally Unique Identifier (UUID) mechanism to ensure that only valid bundles are accepted.
Deployment Bundle ConfigMap
A ConfigMap contains a binaryData entry named connect-deployment-bundle.zip that holds the base64-encoded deployment bundle.
The ConfigMap is referenced from the ConnectDeploymentSet resource and monitored by the Deployment Operator.
|
The resource must have the label |
apiVersion: v1
kind: ConfigMap
metadata:
name: my-deployment-bundle
namespace: foundation-env-default
labels:
app.kubernetes.io/component: connect-deploymentoperator
binaryData:
connect-deployment-bundle.zip: <base64-encoded-bundle>
If a deployment bundle exceeds the maximum allowed ConfigMap size, deployables can be split across multiple ConnectDeploymentSet resources or a bundle image can be used instead.
Flow Configuration Overrides
Flow configuration overrides let you customize specific integration flow properties for the target environment. This enables the same deployment bundle to be reused across multiple environments with different configurations.
The Deployment Operator applies the overrides on top of the flow definitions in the bundle during deployment and performs type conversion as needed, based on the property type defined in the flow spec.
Overrides are provided as key-value pairs in ConfigMaps or Kubernetes Secrets, where each key specifies the path to a flow spec property and the corresponding value is the override.
Flow Configuration ConfigMap Example
Use a ConfigMap to provide non-sensitive flow configuration values for integration flows.
apiVersion: v1
kind: ConfigMap
metadata:
name: my-flow-config
namespace: foundation-env-default
labels:
app.kubernetes.io/component: connect-deploymentoperator
data:
order-api.maxNumberOfInFlightMessages: "50"
order-api.processors.http-sender.address: "https://backend.production.example.com"
order-api.processors.http-sender.timeout: "30000"
Flow Configuration Secret Example
Use a Kubernetes Secret instead of a ConfigMap when configuration values contain sensitive information:
apiVersion: v1
kind: Secret
metadata:
name: my-flow-config-secrets
namespace: foundation-env-default
labels:
app.kubernetes.io/component: connect-deploymentoperator
stringData:
order-api.processors.http-sender.address: "https://backend.production.example.com"
Override Key Format
Flow configuration overrides support two formats: shorthand key-value and embedded YAML. You can use both formats in the same ConfigMap or Secret.
Shorthand Key-Value Format
In shorthand format, you use the override path directly as the ConfigMap or Secret key. Use this format primarily to override flow processor properties. Specify processor properties with the following key format:
<flow-id>.processors.<processor-id>.<property-name>
You can also override selected top-level flow spec properties, such as the flow control properties: maxNumberOfInFlightMessages, maxBufferSize, and maxStashSize.
You cannot override fundamental top-level properties such as id and exchangePattern.
|
Kubernetes restricts ConfigMap and Secret keys to alphanumeric characters, dash ( |
Embedded YAML Format
For flow IDs that contain characters not supported by the shorthand syntax (for example ., ~, ;), use the overrides.yaml key.
Set its value to an embedded YAML string that maps flow IDs to property overrides:
apiVersion: v1
kind: ConfigMap
metadata:
name: my-flow-config
namespace: foundation-env-default
labels:
app.kubernetes.io/component: connect-deploymentoperator
data:
order-api.processors.http-sender.address: "https://backend.production.example.com"
overrides.yaml: |
"my.flow.id.with.dots":
maxNumberOfInFlightMessages: "50"
processors.http-sender.address: "https://backend.production.example.com"
"flow~with~tilde":
processors.http-sender.address: "https://other-backend.production.example.com"
The embedded YAML format supports any legal flow ID.
Combining Both Formats
Both formats can coexist in the same ConfigMap or Secret.
Values in overrides.yaml take precedence over shorthand key-value pairs at the same property path.
This lets you use shorthand for simple flow IDs and overrides.yaml for flow IDs with special characters, while ensuring overrides.yaml wins when both define the same property.
Validation
The operator validates override ConfigMaps and Secrets on each reconciliation.
If any shorthand key does not match the expected format, or if overrides.yaml contains structural errors (for example, duplicate flow ID keys), the deployment fails with a descriptive error message and the operator updates the ConnectDeploymentSet status.
Connect Secrets
Connect Secrets can be sourced from Kubernetes Secrets and referenced from the ConnectDeploymentSet resource.
This enables managing sensitive Connect Secret values using Kubernetes-native secret management.
The Kubernetes Secret contains key-value pairs in the same format as SDK Deployer Secrets, with one additional required entry: secretKey. The secretKey specifies the unique key used to look up the Connect Secret from integration flows.
The resource must have the label app.kubernetes.io/component=connect-deploymentoperator to be processed by the operator.
|
Connect Secret Example
The following example shows a Kubernetes Secret that defines a Connect Secret referenced by integration flows through the secretKey.
apiVersion: v1
kind: Secret
metadata:
name: my-connect-secret
namespace: foundation-env-default
labels:
app.kubernetes.io/component: connect-deploymentoperator
stringData:
secretKey: "my-secret-key"
userName: "my-username"
password: "my-password"
|
Connect Secrets deployed as Kubernetes Secrets take precedence over secrets defined for the same |
Decryption Key Secret
The decryption key used to decrypt Connect secret properties can be sourced from a Kubernetes Secret. This corresponds to the decryption-key SDK Deployer parameter.
The Kubernetes Secret contains a single entry named decryption-key which holds the key used to encrypt secret properties when the deployment bundle was built.
The Secret is referenced from the ConnectDeploymentSet resource using the decryptionKeySecretRef property.
|
The resource must have the label |
apiVersion: v1
kind: Secret
metadata:
name: my-decryption-key
namespace: foundation-env-default
labels:
app.kubernetes.io/component: connect-deploymentoperator
stringData:
decryption-key: "my-secret-decryption-key"
Deployment Process
The operator processes a ConnectDeploymentSet by waiting for the deployment bundle and all referenced resources to become available. It then performs the deployment in the following order:
-
Deletions: Deletes any flows, resources, and secrets specified for deletion in the
ConnectDeploymentSet, if they exist. -
Connect Service Accounts: Creates any referenced Connect Service Accounts that do not already exist and publishes their details to the configured Kubernetes Secrets.
-
Connect Secrets: Collects all Connect Secrets from the deployment bundle and any referenced Kubernetes Secrets. Referenced Kubernetes Secrets take precedence over secrets defined in the bundle for the same
secretKey. Deploys missing secrets and updates changed ones. -
Connect Resources: Collects all Connect Resources from the deployment bundle. Deploys missing resources, and updates changed ones.
-
Integration Flows: Collects all integration flows from the deployment bundle, applies any referenced configuration overrides, deploys missing flows, and updates changed ones.
After the initial deployment, the operator continues to monitor the ConnectDeploymentSet and all referenced resources for changes.
Any change triggers a new reconciliation cycle.
|
The operator does not automatically delete deployables that are no longer part of the deployment bundle.
To remove deployables, specify them explicitly using the |
|
Deleting a |
Observability
The Connect Deployment Operator provides several mechanisms for monitoring the deployment state and diagnosing issues.
Status Conditions
Both the ConnectServiceAccount and ConnectDeploymentSet custom resources expose standard Kubernetes status conditions through the status subresource.
These conditions indicate whether a resource has been successfully reconciled and can be observed by tools such as Argo CD or kubectl.
Status:
Conditions:
Last Transition Time: 2026-03-02T09:51:30.551235156Z
Message: Successfully reconciled service account my-service-account
Observed Generation: 1
Reason: Reconciled
Status: True
Type: Ready
Use kubectl to inspect the current status of a resource:
kubectl get csa my-service-account -n foundation-env-default -o yaml
kubectl get cds my-deployment-set -n foundation-env-default -o yaml
Kubernetes Events
The operator publishes Kubernetes events on custom resources to provide human-readable information about errors and important lifecycle transitions. These events help you identify issues without inspecting the operator logs.
Events:
Type Reason Age From Message
---- ------ ---- ---- -------
Normal reconciling 6m47s connect-deploymentoperator Waiting for secondary resources: (ConfigMap/foundation-env-default/my-flow-override: missing, Secret/foundation-env-default/my-secret: missing)
Normal reconciling 4m23s connect-deploymentoperator Waiting for secondary resources: (Secret/foundation-env-default/my-secret: missing)
Normal reconciling 3m47s connect-deploymentoperator Starting deployment
Normal deployed 3m46s connect-deploymentoperator Deployment succeeded
Use kubectl to view events for a specific resource:
kubectl describe csa my-service-account -n foundation-env-default
kubectl describe cds my-deployment-set -n foundation-env-default
Alternatively, you can list events filtered by the resource:
kubectl get events -n foundation-env-default --field-selector involvedObject.name=my-deployment-set
Operator Logs
For more detailed diagnostic information, review the logs of the Connect Deployment Operator. The operator logs include detailed information about each reconciliation cycle, such as referenced resource resolution, individual deployable deployments, and any errors encountered.
To view operator logs in Kibana, select the logs* data view and filter on kubernetes.container_name: "connect-deploymentoperator".